イベント出欠や面接評価を一括登録
イベントの出欠や面接評価を一括登録することができます。
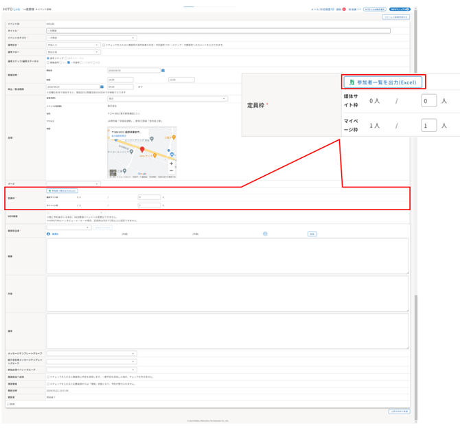
①イベントの予約者一覧を Excel 出力する
1.メインメニュー>〔イベント管理〕>〔イベント一覧〕をクリックし、対象のイベントを検索します。

2. イベント登録画面の「参加者一覧を出力(Excel)」をクリックし予約者の一覧を Excel 出力します。

- 参加者が多い場合は、バーコードリーダーを使用して簡単に出欠登録を行うこともできます。ご利用の場合はサポートデスクまでお問合せ下さい。
※バーコードリーダー端末は貴社購入となります - Excelでの面接評価取込は、イベントの選考区分が「Excel取込」となっている場合のみ可能です。

3.Excel に出欠や合否結果を入力して上書き保存します。


・イベント参加者一覧ファイル上では上限10人までの評価入力者・合否・評価入力状況・評価項目列(1~10)を入力できます。
面接担当者を10名以上設定いる場合、複数回に分けて入力して登録し直してもらえれば追加登録も可能です。
②ファイルをアップロードして一括登録する
1.メインメニュー>〔イベント管理〕>〔出欠・合否登録〕をクリック。

2.〔ファイルを選択〕をクリックし、作成したファイルを選択し〔アップロード〕して完了。

面接評価を Excel で取込んだ場合、面接ステータスは 「評価入力済」の状態になります。
- 評価承認スキップの場合:「評価確定」を行ってください
- 評価承認ありの場合:「評価承認」後に「評価確定」を行ってください
- セミナー(選考区分:なし)のイベントの出欠は Excel で取り込んだ時点で確定されます。